Integrate all business operations into a unified system with RFMS ERP, designed for your flooring business's success.

RFMS ERP: The complete solution for your flooring business

  • Transform your business operations
  • Built by flooring experts - for flooring experts

Explore mobile apps

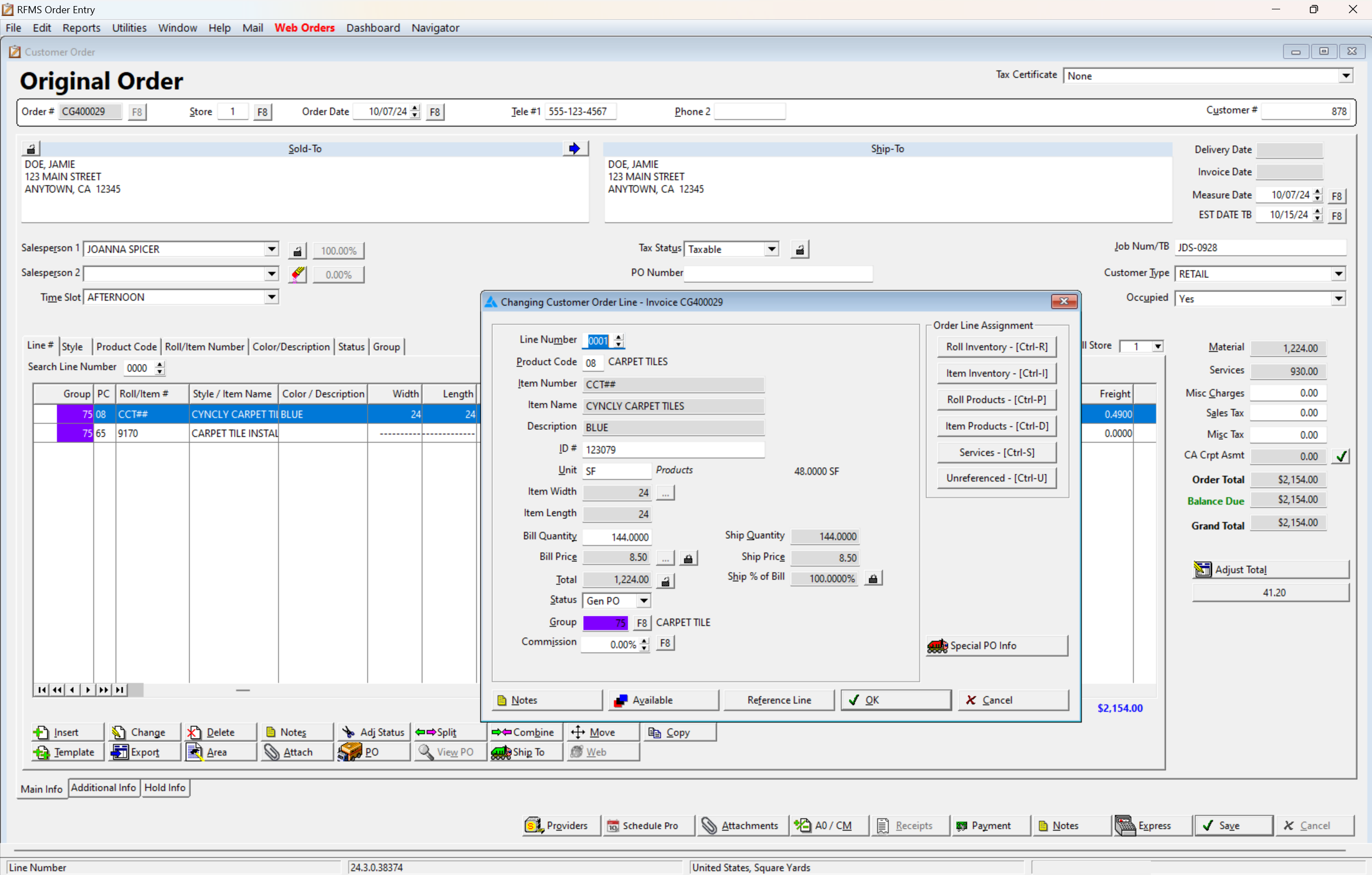
RFMS Core Product Management screen showing detailed information for a private labeled tile product. Users can view and update product dimensions, cost, freight factors, and warranties alongside linked supplier details.

Explore all capabilities

CAPABILITIES

Enhance your operations with RFMS ERP for streamlined efficiency

Developed for the floor covering industry, RFMS ERP simplifies business management.
See how RFMS ERP facilitates seamless integration of your business processes for greater profitability.

Unlock more value

Ideal for builder, multi-family and retail businesses, the RFMS suite offers the essential software solutions to run your flooring business. Our flexible subscription packages allow you to customize your solution as your business grows.

RFMS Core

Basic Core ERP Features:
  • Order Entry
  • Sales Reports
  • Products & Inventory
  • BidPro
  • Schedule Pro
  • Accounting & HR
  • Basic API (create customers, leads)
  • Zapier
  • Hosted Server

RFMS Professional

Includes All Core Features:
  • B2B – Ecommerce
  • Inventory Batch Allocation
  • Contract Pricing
  • Direct Deposit
  • Store Specific
  • Mobile Apps – RFMS + Measure Mobile, CRM and Warehouse Mobile per named user
  • Advanced API (Basic plus payments, data fetching)

RFMS Advanced

Includes All Core & Professional Features:
  • Enterprise & Project Manager
  • Mobile Work Orders – up to 10 users

RFMS Enterprise

Includes All Core, Professional & Advanced Features:
  • Inventory Move
  • Warehouse Mobile – Unlimited users
  • Mobile Work Orders – Unlimited users
  • Enterprise & Project Manager
  • NHMS
  • Multi-DB User Access
  • Enterprise API (creating/editing quotes and orders, etc.)

Trusted by industry leaders: See who's excelling with RFMS Core ERP

  • Logo_a step above-bw.png
  • Logo_american-bw.png
  • Logo_broadway-bw.png
  • Logo_carpet-bw (1).png
  • Logo_centex-bw.png
  • Logo_e&w-bw.png
  • Logo_floorshow-bw.png
  • Logo_guys-bw.png
  • Logo_maccos-bw.png
  • Logo_reo-bw.png
  • Logo_star-bw.png
  • Logo-flooring-bw.png

KEY BENEFITS

Centralize your flooring business's operations into a single, efficient system, maximizing resource management and profitability.

Comprehensive business integration

RFMS ERP centralizes all business operations, enhancing data accuracy and eliminating redundant processes, leading to significant time savings and reduced operational costs.

Flooring-focused specifications

Designed specifically for the floor covering industry, RFMS ERP caters to the unique demands of this sector, providing tools to increase sales effectiveness and improve inventory management.

Real-time inventory & data

The system offers real-time access to inventory levels and customer data, enabling more informed sales decisions and efficient resource management, while reducing stockouts and overstock situations.

Streamlined financials

RFMS ERP's financial modules automate essential accounting tasks and ensure adherence to industry standards, helping to accelerate financial reporting processes and enhance regulatory compliance.

Enhanced sales process

With features such as integrated quoting, order management, and CRM, RFMS ERP shortens the sales cycle, enhances customer satisfaction, and drives increased revenue and loyalty.

Unlock growth and connecting you to success

 

Software Essentials: Empowering dealers with the tools they need

"Floor Covering Weekly Spotlights RFMS: The Tech Game-Changer for Dealers" - Explore the guide on leading software providers in this article.

Next in Flooring: Embracing the digitization wave in the industry

Discover how Cyncly helps flooring businesses integrate digital tools into workflows, making software accessible and intuitive for all.

An IT support professional wearing a headset, engaged in a virtual call, offering customer service or technical assistance.

Talk to an expert

Real-life advice, inspiration, insights and inspiration, to challenge, enlighten and help you identify new opportunities that will make your business even stronger.

A woman sitting on the floor with a laptop, smiling as she works. The room is brightly lit with large windows, and there are moving boxes and a rolled-up carpet around her.

Quote marks icon

With RFMS we are more profitable and look more professional by reducing our estimating errors and streamlining the estimating process making it possible to handle more jobs than ever before, even with a small workforce."

Renee Horne, Avalanche Floor Coverings